Now you can also download my VXLAN book from the Leanpub.com
"Virtual Extensible LAN VXLAN - A Practical guide to VXLAN Solution Part 1. (373 pages)
The role of the Underlay Network
"Virtual Extensible LAN VXLAN - A Practical guide to VXLAN Solution Part 1. (373 pages)
The role of the Underlay Network
Underlay Network the main job from the EVPN VXLAN Network Virtualization Overlay (NVO) solutions perspective is to offer resilient IP connectivity between the Network Virtualization Edge Interfaces (NVE) on VXLAN Tunnel End Point (VTEP) devices. In addition, the Underlay Network can be used for BUM traffic forwarding (Broadcast, Unknown Unicast, and Multicast) though this solution requires a Multicast Routing enabled on an Underlay Network. The common routing protocols choices for VXLAN Underlay Network are OSPF, IS-IS which are Link State Protocols and BGP which in turn is Path Vector Protocol. The focus of this chapter is the Dijkstra/Shortest Path First (SPF) algorithm that Link State Protocols uses for calculating the Shortest-Path Tree. Figure 1-1 shows the Link type-1 (point-to-point) and Link Lype-3 (Stub Network) Routers LSA originated by Leaf-101, Leaf-102, Spine-11, and Spine-12. In addition, figure 1-1 illustrates how routers form a topology based on received LSAs.
Figure 1-1: Examples of Link type-1 (p2p) and Link-Type 3 (Stub) Router LSAs.
OSPF router exchange the Link State Updates (LSU) packets with adjacent routers. LSU packets carry the Link State Advertisement (LSA) where router describes its links. After successful validation of the received LSU, the router stores the Link descriptions into OSPF Link State Data Base (LSDB) and floods it to adjacent routers. This way each router has a common topology view. After the LSDB synchronization process, routers runs the Dijkstra algorithm also called Shortest Path First (SPF) algorithm to find the shortest/best path to each destination. The terms Dijkstra/SPF are used interchangeably in this chapter.
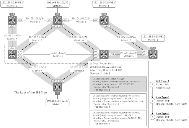
Figure 1-2 introduces the example topology used in this chapter. Switches from Leaf-101 to Leaf-105 represents VTEP switches, which each have an NVE Interface (192.168.50.x). In addition, there is two Core/Spine switches Spine-11 and Spine-12 (Only numbers of switches are shown in the figure). The topology between VTEP switches Leaf-101, Leaf-102, and Spine-11 and Spine-12 follow the Spine-Leaf topology, which is widely used in Datacenter networks (excluding link between Spine switches). VXLAN based NVO solutions has also become an alternative to the traditional Enterprise network architecture where the Spanning-Tree Protocol is used as a Control Plane protocol. Enterprise LAN cabling scheme might enforce to build a physical topology, which is not ideal. Example 1-2 illustrates such topology.
All Inter-Switch links and Loopback addresses belong to OSPF Area 0 in the example network. The OSPF metric values shown in the figure are set statically by configuring an OSPF cost per interface. The IP addressing scheme of physical interfaces is based on switch numbering. As an example, the interface g0/1 towards Spine-11on Switch Leaf-102 has an IP address 10.102.11.102/24. Obviously, this is not the ideal design and in real life, the use of mask /30, /31 or Unnumbered interface is much elegant solution. OSPF Router-Ids are defined statically (192.168.0.sw-id) under the OSPF process. There are no RID related Loopback Interfaces example network switches. This is not the recommended design but it reduces the LSAs in LSDB and makes it just a little bit easier to explain the Dijkstra algorithm. In addition, there is a hostname-to-IP address mapping information and OSPF name-lookup enabled in each switch. This way the advertising OSPF routers are identified by its name instead of its IP address.
Figure 1-2: Underlay Network Topology and Interface Addressing
Link State Data Base (LSDB) optimization
The default OSPF network type in Ethernet link is Broadcast. This means that routers connected to link select the Designated Router (DR) and Backup-designated (BDR) router among themselves. Non-Designated routers send Router LSAs only to DR, which in turn floods them to other routers in the segment as a Network LSA (Type-2).
Example 1-3 shows the LSA generation from the Switch Leaf-102 perspective, which is the DR for segments connected to both Leaf-11 and Leaf-2. Switch Leaf-102 originates the LSU packet, which carries both Router LSAs and Network LSAs and sends it to both adjacent switches.
Figure 1-3: Router LSA and Network LSAs originated by Leaf-102 (DR).
The process of DR/BDR selection is useless in a segment where there are only two OSPF speakers. It also slightly increases the recovery times and generates an unnecessary Network LSAs. The first step in the LSDB optimization process is to change the OSPF Network type form Broadcast to Point-to-Point, where there is no DR/BDR election per segment and adjacent routers exchange only Router LSAs.
Figure 1-4 shows the Router LSAs generated by Leaf-102 after the OSPF network type is changed from Broadcast to Point-to-Point. Leaf-102 describes its neighbor routers and the local interfaces by using Link Type-1 Router LSA (shown as “Link connected: to another router”). This interface information is used for routing. In addition, Leaf-102 describes the subnet to which the routers are connected to by using the Link Type-3 Router LSA (shown as “connected to Stub Network”). These LSAs are flooded to every Switch inside an OSPF area and, which in turn stores LSAs into LSDB. From the LSDB these networks end up to switches Routing Information Base (RIB). These sub-networks are Transit networks and are not used for data traffic, which means that they consume unnecessary hardware resources and decreases the convergence time. These unnecessary Transit Network LSAs can be hidden by using Prefix-Suppression.
Figure 1-4: Router LSA originated by Leaf-102.
Example 1-1 illustrates the OSPF LSDB taken from Leaf-102 before prefix-suppression. Their link count in Area 0 is 45.
Leaf-102#sh ip ospf database | b Link
Link ID ADV Router Age Seq# Checksum Link count
192.168.0.11 Spine-11 31 0x80000003 0x00701F 8
192.168.0.12 Spine-12 18 0x80000006 0x007C05 8
192.168.0.101 Leaf-101 24 0x80000006 0x003B53 9
192.168.0.102 Leaf-102 62 0x80000004 0x003B63 5
192.168.0.103 Leaf-103 58 0x80000004 0x009EE6 5
192.168.0.104 Leaf-104 52 0x80000003 0x00DB8A 5
192.168.0.105 Leaf-105 45 0x80000003 0x00FD74 5
|
Example 1-1: OSPF LSDB from Leaf-102.
Example 1-2 shows the routing table of switch 102 before prefix-suppression. Each Transit network are learned via OSPF.
Leaf-102#sh ip route ospf
<snipped>
10.0.0.0/8 is variably subnetted, 12 subnets, 2 masks
O 10.12.11.0/24 [110/4] via 10.102.12.12, 00:32:53, GigabitEthernet0/2
O 10.101.11.0/24 [110/6] via 10.102.12.12, 00:33:07, GigabitEthernet0/2
[110/6] via 10.102.11.11, 00:33:07, GigabitEthernet0/1
O 10.101.12.0/24 [110/6] via 10.102.12.12, 00:32:53, GigabitEthernet0/2
O 10.103.11.0/24 [110/8] via 10.102.12.12, 00:33:07, GigabitEthernet0/2
[110/8] via 10.102.11.11, 00:33:07, GigabitEthernet0/1
O 10.103.101.0/24
[110/10] via 10.102.12.12, 00:32:43, GigabitEthernet0/2
[110/10] via 10.102.11.11, 00:32:43, GigabitEthernet0/1
O 10.104.101.0/24
[110/9] via 10.102.12.12, 00:33:31, GigabitEthernet0/2
O 10.105.12.0/24 [110/3] via 10.102.12.12, 00:32:53, GigabitEthernet0/2
O 10.105.104.0/24
[110/5] via 10.102.12.12, 00:33:31, GigabitEthernet0/2
192.168.50.0/32 is subnetted, 5 subnets
O 192.168.50.101 [110/7] via 10.102.12.12, 01:30:05, GigabitEthernet0/2
[110/7] via 10.102.11.11, 01:29:25, GigabitEthernet0/1
O 192.168.50.103 [110/9] via 10.102.11.11, 01:29:25, GigabitEthernet0/1
O 192.168.50.104 [110/6] via 10.102.12.12, 01:29:35, GigabitEthernet0/2
O 192.168.50.105 [110/4] via 10.102.12.12, 01:29:45, GigabitEthernet0/2
|
Example 1-2: OSPF routes in RIB of Leaf-102.
Figure 1-5 shows the LSU packet and LSAs originated by Leaf-102 when the OSPF network type is changed to Point-to-Point in all Inter-Switch Links and the Transit networks are excluded from the LSAs by using prefix-suppression. When these changes are done in all OSPF switches, the LSDB optimization is ready. Example 1-3 shows the OSPF configuration related to LSAs optimization.
Leaf-102(config)# interface g0/1
Leaf-102(config-if)# ip ospf network point-to-point
Leaf-102(config-if)# ip ospf prefix-suppression
|
Example 1-3: Leaf-102 Interface g0/1 configuration.
Figure 1-5: Router LSA originated by Switch 102.
Example 1-4 shows the OSPF LSDB taken from Leaf-102 after prefix-suppression. The Link count is now reduced from 45 to 25.
OSPF Router with ID (192.168.0.102) (Process ID 1)
Router Link States (Area 0)
Link ID ADV Router Age Seq# Checksum Link count
192.168.0.11 Spine-11 29 0x80000004 0x00432B 4
192.168.0.12 Spine-12 9 0x80000007 0x000959 4
192.168.0.101 Leaf-101 21 0x80000007 0x007B05 5
192.168.0.102 Leaf-102 69 0x80000005 0x008E2D 3
192.168.0.103 Leaf-103 68 0x80000005 0x00A857 3
192.168.0.104 Leaf-104 65 0x80000004 0x00AF8F 3
192.168.0.105 Leaf-105 44 0x80000004 0x00B13E 3
|
Example 1-4: OSPF LSDB from switch 102 after prefix suppression.
Example 1-5 shows that there are no Transit networks after the prefix-suppression in Leaf-102 Routing Information Base (RIB). The highlighted portion of example 1-5 shows that even though the Transit networks and related IP addresses are hidden from adjacent switches, they still exist in the local RIB.
Leaf-102#sh ip route ospf
<snipped>
Gateway of last resort is not set
10.0.0.0/8 is variably subnetted, 4 subnets, 2 masks
C 10.102.11.0/24 is directly connected, GigabitEthernet0/1
L 10.102.11.102/32 is directly connected, GigabitEthernet0/1
C 10.102.12.0/24 is directly connected, GigabitEthernet0/2
L 10.102.12.102/32 is directly connected, GigabitEthernet0/2
192.168.50.0/32 is subnetted, 5 subnets
O 192.168.50.101 [110/7] via 10.102.12.12, 00:28:15, GigabitEthernet0/2
[110/7] via 10.102.11.11, 00:27:55, GigabitEthernet0/1
C 192.168.50.102 is directly connected, Loopback50
O 192.168.50.103 [110/9] via 10.102.11.11, 00:27:55, GigabitEthernet0/1
O 192.168.50.104 [110/6] via 10.102.12.12, 00:28:05, GigabitEthernet0/2
O 192.168.50.105 [110/4] via 10.102.12.12, 00:28:05, GigabitEthernet0/2
|
Example 1-5: Switch 102 Interface g0/1 configuration.
Shortest-Path First (SPF)/Dijkstra Algorithm
Dijkstra/SPF algorithm is used for calculating a Shortest-Path Tree (SPT) topology in OSPF Area. A router starts the process by setting itself as a root of the tree. At the first stage, the router builds a Shortest-Path Tree between routers by using the Type-1 Link Description (point-to-point) which describes links to neighbor routers in Router LSA. When the Shortest-Path Tree is formed, the router calculates the distance to subnets connected to each router by using Link Type-3 (Stub) Link Description in Router LSA.
Routers have two lists related to SPT calculation. The Candidate List (also known as a Tentative List) is the list that includes all routers that are currently examined by the router. The Tree List (also called Path or Known List) is the list, which includes all the routers participating in a final Shortest Path Tree. In addition, a Link State Database (LSDB) is a source from where the information is pulled to calculation and LSDB is sometimes called Unknown List.
Next section describes the SPT calculation process from the switch Leaf-102 perspective.
SPF Run – Phase I: Building a Shortest-Path Tree
Figure 1-6 shows the initial situation where the switch Leaf-102 starts the Shortest-Path Tree calculation. Leaf-102 inserts itself to the Candidate List with cost 0 and with next-hop pointing to itself. All other switches are in Unknown list at this phase. Path list is empty at the initial situation. Table 1-1 illustrates the Unknown/Candidate/Path list progress in this stage.
Figure 1-6: Shortest-Path Tree calculation: Starting Point
Unknown List
(Routers in LSDB)
|
Candidate/Tentative List
(Dst, Cost, Next-Hop)
|
Path/Known/Tree List
(Dst, Cost, Next-Hop)
|
Spine-11 (192.168.0.11)
|
Leaf-102, 0, Leaf-102
|
|
Spine-12 (192.168.0.12)
|
||
Leaf-101 (192.168.0.101)
|
||
Leaf-103 (192.168.0.103)
|
||
Leaf-104 (192.168.0.104)
|
||
Leaf-105 (192.168.0.105)
|
Table 1-1: Shortest Path Tree: Starting point on Switch 102.
First iteration round
Figure 1-7 shows the first SPF iteration round. Leaf-102 inserts itself to the Path List (table 1-2 step-A). Leaf-102 examines its self-originated Router LSA. It starts from the first Link Description (LD) found from the LSA. First LD is Link Type-3 (Stub) so Leaf-102 ignores it (1). Next entry describes the link to Spine-11 (Link Type-1), which is adjacent via local interface g0/1. Leaf-102 moves Spine-11 to the Candidate List with cost 4 via interface g0/1 (2). The last LD describes the link to Spine-12 that is reachable via interface g0/2. The leaf-102 move also Spine-12 to the Candidate list (3). Leaf switches 101, 103-105 are still in the Unknown List.
Figure 1-7: Shortest-Path Tree calculation: First iteration round on Leaf-102.
Unknown List
(Routers in LSDB)
|
Candidate/Tentative List
(Dst, Cost, Next-Hop)
|
Path/Known/Tree List
(Dst, Cost, Next-Hop)
|
(A) Leaf-102, 0, Leaf-102
|
||
(2) Spine-11, 4, Gi0/1
|
||
Leaf-101 (192.168.0.101)
|
(3) Spine-12, 2, Gi0/2
|
|
Leaf-103 (192.168.0.103)
|
||
Leaf-104 (192.168.0.104)
|
||
Leaf-105 (192.168.0.105)
|
Table 1-2: Shortest Path Tree: 1st. Iteration on Leaf-102.
Second iteration round
Leaf-102 moves Spine-12 to the Path List because it has the lowest cost among all the devices listed on the Candidate List (B). Leaf-102 start checking the LSA advertised by Spine-12. First LD describes the link to Leaf-105 with cost 1. Leaf-102 inserts Leaf-105 into Candidate List (1). Next LD describes the link to Spine-11 with cost 3 (total cost 5). There is already an entry with better cost in the Candidate List (b), so Leaf-102 skip this LD (2). Next one describes to link back to Leaf-102, so Leaf-102 skip it also (3). Last LD points to Leaf-101 with cost 4 (total cost 8). This information is added to the Candidate List by Leaf-102 (4). Leaf switches 101, 103-104 are still in the Unknown List.
Figure 1-8: Shortest-Path Tree calculation: Second iteration round on Leaf-102.
Unknown List
(Routers in LSDB)
|
Candidate/Tentative List
(Dst, Cost, Next-Hop)
|
Path/Known/Tree List
(Dst, Cost, Next-Hop)
|
Leaf-102, 0, Leaf-102
|
||
(b) Spine-11, 4, Gi0/1
|
(B) Spine-12, 2, Gi0/2
|
|
Leaf-101 (192.168.0.101)
|
(1) Leaf-105, 3, Spine-12
|
|
Leaf-103 (192.168.0.103)
|
(4) Leaf-101, 6, Spine-12
|
|
Leaf-104 (192.168.0.104)
|
Table 1-3: Shortest-Path Tree calculation: Second iteration round on Leaf-102
Third iteration round
Leaf-102 moves Leaf-105 to the Path List because it has the lowest cost among all devices listed on the Candidate List (C). Leaf-102 start checking the LSA advertised by Leaf-105. First LD describes the Stub Network (Link Type-3) and it is skipped (1). Next LD describes the link to Leaf-104. Leaf-102 add Leaf-104 into Candidate List with total cost 5 (2+1+2) with Spine-12 as a next-hop. The last LD describes the link to Spine-12, which already is installed into Path list with better cost (3). Only Leaf-103 is now in the Unknown list.
Figure 1-9: Shortest-Path Tree calculation: Third iteration round on Leaf-102.
Unknown List
(Routers in LSDB)
|
Candidate/Tentative List
(Dst, Cost, Next-Hop)
|
Path/Known/Tree List
(Dst, Cost, Next-Hop)
|
Leaf-102, 0, Leaf-102
|
||
Spine-11, 4, Gi0/1
|
Spine-12, 2, Gi0/2
|
|
Leaf-101 (192.168.0.101)
|
Leaf-101, 6, Spine-12
|
(C) Leaf-105, 3, Spine-12
|
Leaf-103 (192.168.0.103)
|
(2) Leaf-104, 5, Spine-12
|
|
Table 1-4: Shortest-Path Tree calculation: Third iteration round on Leaf-102.
Fourth iteration round
Leaf-102 moves Spine-11 to the Path List because it has the lowest cost among all the devices listed on the Candidate List (D). Leaf-102 start checking the LSA originated by Spine-11. First LD describes the link to Leaf-103 (1). Leaf-102 add Leaf-103 to Candidate List with total cost 8 (4+4) and Spine-11 as a next-hop. Next LD is about Spine-11 that already exists on the Path List with a better cost. Leaf-102 skips this one. Next LD describes the link back to Leaf-102 so it is also skipped. The fourth LD describes the link to Leaf-101 with the same total cost 6 than what Spine-12 has described. Leaf-102 updates Candidate List concerning Leaf-101, which now has two equal cost path via Spine-11 and Spine-12.
Figure 1-10: Shortest-Path Tree calculation: Fourth iteration round on Leaf-102.
Unknown List
(Routers in LSDB)
|
Candidate/Tentative List
(Dst, Cost, Next-Hop)
|
Path/Known/Tree List
(Dst, Cost, Next-Hop)
|
Leaf-101, 6, Spine-11
|
Leaf-102, 0, Leaf-102
|
|
Leaf-101, 6, Spine-12
|
Spine-12, 2, Gi0/2
|
|
Leaf-104, 5, Spine-12
|
Leaf-105, 3, Spine-12
|
|
(1) Leaf-103, 8, Spine-11
|
(D) Spine-11, 4, Gi0/1
|
|
Table 1-5: Shortest-Path Tree calculation: Fourth iteration round on Leaf-102.
Fifth iteration round
Leaf-102 moves Leaf-104 from the Candidate List to Path (total cost 5, next-hop Spine-12) because it has the lowest cost among all the devices listed on the Candidate List (E). First LD of the LSA generated by Leaf-104 is a Stub Network (Link Type-3) so it is ignored by Leaf-102. Next LD describes the link to Leaf-105 (total cost 5, next-hop Spine-12), which already is added to Path List with better cost. Leaf-102 ignores this one too. The last LD describes the link to Leaf-101 (total cost 9, next-hop Spine-12), which is in Candidate List with better total costs via Spine-11 and Spine-12, so also the last LD is ignored. None of the LD described in LSA originated by Leaf-104 does not end up to the Path List.
Figure 1-11: Shortest-Path Tree calculation: Fifth iteration round on Leaf-102.
Unknown List
(Routers in LSDB)
|
Candidate/Tentative List
(Dst, Cost, Next-Hop)
|
Path/Known/Tree List
(Dst, Cost, Next-Hop)
|
Leaf-101, 6, Spine-11
|
Leaf-102, 0, Leaf-102
|
|
Leaf-101, 6, Spine-12
|
Spine-12, 2, Gi0/2
|
|
Leaf-103, 8, Spine-11
|
Leaf-105, 3, Spine-12
|
|
Spine-11, 4, Gi0/1
|
||
(E) Leaf-104, 5, Spine-12
|
Table 1-6: Shortest-Path Tree calculation: Fifth iteration round on Leaf-102.
Sixth iteration round
Leaf-102 moves Leaf-101 from the Candidate List to Path with total cost 6 via Spine-11 and Spine-12 (F). First LD originated by Leaf-101 is Stub Network and it is skipped from Shortest-Path Tree calculation. Next four LDs describes the links to switches Leaf-103, Leaf-104, Spine-11, and Spine-12. Leaf-102 has a better path with lower costs related to these switches and this is why all four Link Descriptions are ignored links. Just like in case of Leaf-104, none of the LD described in LSA originated by Leaf-101 does not end up to the Path List.
Figure 1-12: Shortest-Path Tree calculation: Sixth iteration round on Leaf-102.
Unknown List
(Routers in LSDB)
|
Candidate/Tentative List
(Dst, Cost, Next-Hop)
|
Path/Known/Tree List
(Dst, Cost, Next-Hop)
|
Leaf-102, 0, Leaf-102
|
||
Spine-12, 2, Gi0/2
|
||
Leaf-103, 8, Spine-11
|
Leaf-105, 3, Spine-12
|
|
Spine-11, 4, Gi0/1
|
||
Leaf-104, 5, Spine-12
|
||
(F) Leaf-101, 6, Spine-11 and Spine-12 (ECMP)
|
Table 1-7: Shortest-Path Tree calculation: Sixth iteration round on Leaf-102.
Seventh iteration round
Leaf-102 moves the last switch Leaf-103 Candidate List (G) to the Path List with a total cost of 8 and Spine-11 as a next-hop. The first LD describes the Stub Network, so it is excluded from Shortest-Path Tree calculation. The second LD describes the link to Leaf-101, which already is in Path List with a better metric, so it is also left out from the SPT calculation. The last LDs describes the link to Spine-11, which also is in Path List with better overall metric. At this stage, the Shortest-Path Tree is ready and Leaf-102 starts the phase two where it calculates the Shortest-Paths to Stub Networks.
Figure 1-13: Shortest-Path Tree calculation: Seventh iteration round on Leaf-102.
Unknown List
(Routers in LSDB)
|
Candidate/Tentative List
(Dst, Cost, Next-Hop)
|
Path/Known/Tree List
(Dst, Cost, Next-Hop)
|
Leaf-102, 0, Leaf-102
|
||
Spine-12, 2, Gi0/2
|
||
Leaf-105, 3, Spine-12
|
||
Spine-11, 4, Gi0/1
|
||
Leaf-104, 5, Spine-12
|
||
Leaf-101, 6, Spine-11 and Spine-12 (ECMP)
|
||
(G) Leaf-103, 8, Spine-11
|
Table 1-7: Shortest-Path Tree calculation: Seventh iteration round on Leaf-102.
SPF Run – Phase II: Adding Leafs to Shortest-Path Tree
At first phase, Leaf-102 forms a Shortest-Path Tree (SPT) by using the Dijkstra/SPF algorithm. In the second Phase, Leaf-102 adds Stub Networks (leafs) to SPT. Leaf-102 starts by examining its self-originated Router LSA where there is Link Description about Stub Network 192.168.50.102/32. This Stub Network is moved to Path List (Path List updates are not included in table 1-8 for simplicity). This information is also installed into Routing Information Base (RIB) as a connected network. Next, Leaf-102 examines the Router LSA originated by the Spine-12, which is the closes OSPF speaker found from the Path List. There is no Link Description about Stub Networks, so neither Path List nor RIB is updated. Leaf-102 moves on to next closest OSPF speaker found from the Path List and checks the Router LSA originated Leaf-105. The Router LSA originated by Leaf-105 includes the Stub Network 192.168.50.105/32. Leaf-102 adds it to Path List and updates the RIB. Next, OSPF speaker on the Path List is Spine-11, which has Router LSA does not describe any Stub Network, so Leaf-102 moves on to check the Router LSA originated by Leaf-104. The Router LSA of Leaf-104 includes the Stub Network 192.168.50.104/32 which is inserted into the Path List and into the RIB of Leaf-102. After this, Leaf-102 examines the Router LSA originated by Leaf-101. There is a Link Description about Stub Network 192.168.50.101/32. Leaf-101 is reachable via two equal cost path via Spine-11 and Spine-12 so the Stub Network is added into the Path List and into the RIB with two next-hops. The last OSPF speaker listed in the Path List is Leaf-103, which has Stub Network 192.168.50.103/32 described in its Router LSA. Leaf-102 adds the Stub Network into its Path List and into the RIB.
Now the Shortest Path Tree with its Leafs is ready from the Leaf-102 perspective.
Path/Known/Tree List
(Dst, Cost, Next-Hop)
|
Stub Networks
(Router LSA: LT-3)
|
Routing Information Base
(Network [AD/C] NH Int, )
|
Leaf-102, 0, Leaf-102
|
192.168.50.102/32
|
192.168.50.102/32 directly connected
|
Spine-12, 2, Gi0/2
|
||
Leaf-105, 3, Spine-12
|
192.168.50.105/32
|
192.168.50.105/32 [110/4] 10.102.12.12 g0/2
|
Spine-11, 4, Gi0/1
|
||
Leaf-104, 5, Spine-12
|
192.168.50.104/32
|
192.168.50.104/32 [110/6] 10.102.12.12 g0/2
|
Leaf-101, 6, Spine-11
Spine-12
|
192.168.50.101/32
|
192.168.50.101/32 [110/5] 10.102.12.12 g0/1
[110/5] 10.102.12.12 g0/2
|
Leaf-103, 8, Spine-11
|
192.168.50.103/32
|
192.168.50.103/32 [110/9] 10.102.12.11 g0/1
|
Table 1-8: Adding leaves to Shortest-Path Tree calculation on Leaf-102.
So far, only the Shortest-Path Tree calculation process is introduced from the Leaf-102 perspective. All other switches in example network naturally execute the same process based on the information found from the Link State Database (LSDB). Even though the LSDBs in each OSPF speaker inside an OSPF area identical (and they have to be) it does not mean that each OSPF speaker has an identical Shortest-Path Tree and RIB. The last table of this chapter illustrates the cost calculated by each Leaf switches. Spine switches are excluded since they do not have any Stub Networks.
To\From
|
Leaf-101
|
Leaf-102
|
Leaf-103
|
Leaf-104
|
Leaf-105
|
Leaf-101
|
0
|
6
|
4
|
4
|
5
|
Leaf-102
|
6
|
0
|
8
|
6
|
3
|
Leaf-103
|
4
|
8
|
0
|
4
|
9
|
Leaf-104
|
4
|
5
|
8
|
0
|
2
|
Leaf-105
|
5
|
3
|
9
|
2
|
0
|
192.168.50.101/32
|
0
|
7
|
5
|
5
|
6
|
192.168.50.102/32
|
7
|
0
|
9
|
7
|
4
|
192.168.50.103/32
|
5
|
9
|
0
|
5
|
10
|
192.168.50.104/32
|
5
|
6
|
9
|
0
|
3
|
192.168.50.105/32
|
6
|
4
|
10
|
3
|
0
|
Table 1-9: Cost table between Leaf –to-Leaf and Leaf-to Stub Network.
Author: Toni Pasanen CCIE#28158
Published: 3.3.2019
References:
RFC 8365: A Network Virtualization Overlay Solution Using Ethernet VPN (EVPN)
RFC 1195: Use of OSI IS-IS for Routing in TCP/IP and Dual Environments
RFC 2328: OSPF Version 2
RFC 6860: Hiding Transit-Only Networks in OSPF
Draft-bhatia-manral-isis-ospf-01: IS-IS and OSPF Difference Discussion














Hello Toni. Did you use vIOS routers (with Nexus icons) for the first two chapters of the VXLAN - A practical guide to VXLAN Solutions book?
ReplyDelete